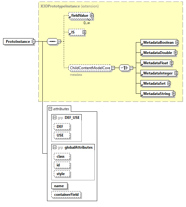
| diagram |  | ||||||||||||||||||||||||||||||||||||||||||||||||||||||||||||
| type | extension of X3DPrototypeInstance | ||||||||||||||||||||||||||||||||||||||||||||||||||||||||||||
| properties | 
 | ||||||||||||||||||||||||||||||||||||||||||||||||||||||||||||
| children | fieldValue IS MetadataBoolean MetadataDouble MetadataFloat MetadataInteger MetadataSet MetadataString | ||||||||||||||||||||||||||||||||||||||||||||||||||||||||||||
| used by | |||||||||||||||||||||||||||||||||||||||||||||||||||||||||||||
| attributes | 
 | ||||||||||||||||||||||||||||||||||||||||||||||||||||||||||||
| annotation | 
 | ||||||||||||||||||||||||||||||||||||||||||||||||||||||||||||
| source | <xs:element name="ProtoInstance"> <xs:annotation> <xs:appinfo> <xs:element name="fieldValue" type="MFNode" default="fieldValue"/> <xs:attribute name="additionalInterface" type="xs:string" default="X3DChildNode"/> <xs:attribute name="componentName" type="componentNameChoices" fixed="Core"/> <xs:attribute name="componentLevel" type="xs:positiveInteger" fixed="2"/> ProtoInstance can override field default values via fieldValue initializations. Non-recursive nested ProtoInstance and ProtoDeclare statements are allowed within a ProtoDeclare. </xs:appinfo> <xs:documentation source="https://www.web3d.org/documents/specifications/19776-1/V3.3/Part01/concepts.html#ProtoInstanceAndFieldValueStatement"/> </xs:annotation> <xs:complexType> <xs:complexContent> <xs:extension base="X3DPrototypeInstance"> <xs:attributeGroup ref="DEF_USE"/> <xs:attributeGroup ref="globalAttributes"/> <xs:attribute name="name" type="xs:NMTOKEN" use="required"> <xs:annotation> <xs:appinfo>name attribute is required in XML encoding, even if this is a USE node</xs:appinfo> <!-- Design note: cannot REQUIRE @name field or else USE nodes incorrectly fail to validate --> <xs:documentation source="https://www.web3d.org/specifications/X3Dv4Draft/ISO-IEC19776-1v4.0-WD1/Part01/concepts.html#ProtoInstanceAndFieldValueStatement"/> </xs:annotation> </xs:attribute> <xs:attribute name="containerField" type="xs:NMTOKEN" default="children"/> </xs:extension> </xs:complexContent> </xs:complexType> </xs:element> | 
| type | xs:NMTOKEN | ||
| properties | 
 | ||
| annotation | 
 | ||
| source | <xs:attribute name="name" type="xs:NMTOKEN" use="required"> <xs:annotation> <xs:appinfo>name attribute is required in XML encoding, even if this is a USE node</xs:appinfo> <!-- Design note: cannot REQUIRE @name field or else USE nodes incorrectly fail to validate --> <xs:documentation source="https://www.web3d.org/specifications/X3Dv4Draft/ISO-IEC19776-1v4.0-WD1/Part01/concepts.html#ProtoInstanceAndFieldValueStatement"/> </xs:annotation> </xs:attribute> | 
| type | xs:NMTOKEN | ||
| properties | 
 | ||
| source | <xs:attribute name="containerField" type="xs:NMTOKEN" default="children"/> |