element Locality
diagram kml22gx_diagrams/kml22gx_p380.png
namespace urn:oasis:names:tc:ciq:xsdschema:xAL:2.0
properties
content complex
children AddressLine LocalityName PostBox LargeMailUser PostOffice PostalRoute Thoroughfare Premise DependentLocality PostalCode
used by
elements AdministrativeArea AddressDetails/Country AdministrativeArea/SubAdministrativeArea
complexType AddressDetails
attributes
Name  Type  Use  Default  Fixed  Annotation
Type          
documentation
Possible values not limited to: City, IndustrialEstate, etc
UsageType          
documentation
Postal or Political - Sometimes locations must be distinguished between postal system, and physical locations as defined by a political system
Indicator          
documentation
Erode (Dist) where (Dist) is the Indicator
annotation
documentation
Locality is one level lower than adminisstrative area. Eg.: cities, reservations and any other built-up areas.
source <element name="Locality">
 
<annotation>
   
<documentation>Locality is one level lower than adminisstrative area. Eg.: cities, reservations and any other built-up areas.</documentation>
 
</annotation>
 
<complexType>
   
<sequence>
     
<element ref="AddressLine" minOccurs="0" maxOccurs="unbounded"/>
     
<element name="LocalityName" minOccurs="0" maxOccurs="unbounded">
       
<annotation>
         
<documentation>Name of the locality</documentation>
       
</annotation>
       
<complexType mixed="true">
         
<attribute name="Type"/>
         
<attributeGroup ref="grPostal"/>
         
<anyAttribute namespace="##other"/>
       
</complexType>
     
</element>
     
<choice minOccurs="0">
       
<element ref="PostBox"/>
       
<element name="LargeMailUser" type="LargeMailUserType">
         
<annotation>
           
<documentation>Specification of a large mail user address. Examples of large mail users are postal companies, companies in France with a cedex number, hospitals and airports with their own post code. Large mail user addresses do not have a street name with premise name or premise number in countries like Netherlands. But they have a POBox and street also in countries like France</documentation>
         
</annotation>
       
</element>
       
<element ref="PostOffice"/>
       
<element name="PostalRoute" type="PostalRouteType">
         
<annotation>
           
<documentation>A Postal van is specific for a route as in Is`rael, Rural route</documentation>
         
</annotation>
       
</element>
     
</choice>
     
<element ref="Thoroughfare" minOccurs="0"/>
     
<element ref="Premise" minOccurs="0"/>
     
<element name="DependentLocality" type="DependentLocalityType" minOccurs="0">
       
<annotation>
         
<documentation>Dependent localities are Districts within cities/towns, locality divisions, postal
divisions of cities, suburbs, etc. DependentLocality is a recursive element, but no nesting deeper than two exists (Locality-DependentLocality-DependentLocality).
</documentation>
       
</annotation>
     
</element>
     
<element ref="PostalCode" minOccurs="0"/>
     
<any namespace="##other" minOccurs="0" maxOccurs="unbounded"/>
   
</sequence>
   
<attribute name="Type">
     
<annotation>
       
<documentation>Possible values not limited to: City, IndustrialEstate, etc</documentation>
     
</annotation>
   
</attribute>
   
<attribute name="UsageType">
     
<annotation>
       
<documentation>Postal or Political - Sometimes locations must be distinguished between postal system, and physical locations as defined by a political system</documentation>
     
</annotation>
   
</attribute>
   
<attribute name="Indicator">
     
<annotation>
       
<documentation>Erode (Dist) where (Dist) is the Indicator</documentation>
     
</annotation>
   
</attribute>
   
<anyAttribute namespace="##other"/>
 
</complexType>
</element>

attribute Locality/@Type
annotation
documentation
Possible values not limited to: City, IndustrialEstate, etc
source <attribute name="Type">
 
<annotation>
   
<documentation>Possible values not limited to: City, IndustrialEstate, etc</documentation>
 
</annotation>
</attribute>

attribute Locality/@UsageType
annotation
documentation
Postal or Political - Sometimes locations must be distinguished between postal system, and physical locations as defined by a political system
source <attribute name="UsageType">
 
<annotation>
   
<documentation>Postal or Political - Sometimes locations must be distinguished between postal system, and physical locations as defined by a political system</documentation>
 
</annotation>
</attribute>

attribute Locality/@Indicator
annotation
documentation
Erode (Dist) where (Dist) is the Indicator
source <attribute name="Indicator">
 
<annotation>
   
<documentation>Erode (Dist) where (Dist) is the Indicator</documentation>
 
</annotation>
</attribute>

element Locality/LocalityName
diagram kml22gx_diagrams/kml22gx_p381.png
namespace urn:oasis:names:tc:ciq:xsdschema:xAL:2.0
properties
minOcc 0
maxOcc unbounded
content complex
mixed true
attributes
Name  Type  Use  Default  Fixed  Annotation
Type          
Code          
documentation
Used by postal services to encode the name of the element.
annotation
documentation
Name of the locality
source <element name="LocalityName" minOccurs="0" maxOccurs="unbounded">
 
<annotation>
   
<documentation>Name of the locality</documentation>
 
</annotation>
 
<complexType mixed="true">
   
<attribute name="Type"/>
   
<attributeGroup ref="grPostal"/>
   
<anyAttribute namespace="##other"/>
 
</complexType>
</element>

attribute Locality/LocalityName/@Type
source <attribute name="Type"/>

element Locality/LargeMailUser
diagram kml22gx_diagrams/kml22gx_p382.png
namespace urn:oasis:names:tc:ciq:xsdschema:xAL:2.0
type LargeMailUserType
properties
content complex
children AddressLine LargeMailUserName LargeMailUserIdentifier BuildingName Department PostBox Thoroughfare PostalCode
attributes
Name  Type  Use  Default  Fixed  Annotation
Type  string        
annotation
documentation
Specification of a large mail user address. Examples of large mail users are postal companies, companies in France with a cedex number, hospitals and airports with their own post code. Large mail user addresses do not have a street name with premise name or premise number in countries like Netherlands. But they have a POBox and street also in countries like France
source <element name="LargeMailUser" type="LargeMailUserType">
 
<annotation>
   
<documentation>Specification of a large mail user address. Examples of large mail users are postal companies, companies in France with a cedex number, hospitals and airports with their own post code. Large mail user addresses do not have a street name with premise name or premise number in countries like Netherlands. But they have a POBox and street also in countries like France</documentation>
 
</annotation>
</element>

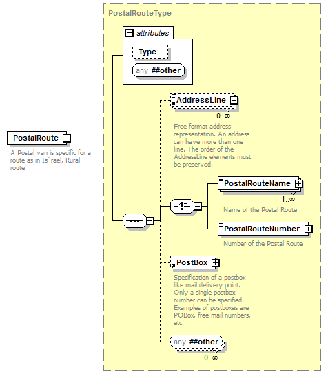
element Locality/PostalRoute
diagram kml22gx_diagrams/kml22gx_p383.png
namespace urn:oasis:names:tc:ciq:xsdschema:xAL:2.0
type PostalRouteType
properties
content complex
children AddressLine PostalRouteName PostalRouteNumber PostBox
attributes
Name  Type  Use  Default  Fixed  Annotation
Type          
annotation
documentation
A Postal van is specific for a route as in Is`rael, Rural route
source <element name="PostalRoute" type="PostalRouteType">
 
<annotation>
   
<documentation>A Postal van is specific for a route as in Is`rael, Rural route</documentation>
 
</annotation>
</element>

element Locality/DependentLocality
diagram kml22gx_diagrams/kml22gx_p384.png
namespace urn:oasis:names:tc:ciq:xsdschema:xAL:2.0
type DependentLocalityType
properties
minOcc 0
maxOcc 1
content complex
children AddressLine DependentLocalityName DependentLocalityNumber PostBox LargeMailUser PostOffice PostalRoute Thoroughfare Premise DependentLocality PostalCode
attributes
Name  Type  Use  Default  Fixed  Annotation
Type          
documentation
City or IndustrialEstate, etc
UsageType          
documentation
Postal or Political - Sometimes locations must be distinguished between postal system, and physical locations as defined by a political system
Connector          
documentation
"VIA" as in Hill Top VIA Parish where Parish is a locality and Hill Top is a dependent locality
Indicator          
documentation
Eg. Erode (Dist) where (Dist) is the Indicator
annotation
documentation
Dependent localities are Districts within cities/towns, locality divisions, postal
divisions of cities, suburbs, etc. DependentLocality is a recursive element, but no nesting deeper than two exists (Locality-DependentLocality-DependentLocality).
source <element name="DependentLocality" type="DependentLocalityType" minOccurs="0">
 
<annotation>
   
<documentation>Dependent localities are Districts within cities/towns, locality divisions, postal
divisions of cities, suburbs, etc. DependentLocality is a recursive element, but no nesting deeper than two exists (Locality-DependentLocality-DependentLocality).
</documentation>
 
</annotation>
</element>


XML Schema documentation generated by XMLSpy Schema Editor http://www.altova.com/xmlspy