| diagram |  | ||||||||||||||||||||||||||||||||||||||||||||||||||||||||||||||||||||||||||||||
| type | extension of X3DAppearanceChildNode | ||||||||||||||||||||||||||||||||||||||||||||||||||||||||||||||||||||||||||||||
| properties | 
 | ||||||||||||||||||||||||||||||||||||||||||||||||||||||||||||||||||||||||||||||
| children | IS MetadataBoolean MetadataDouble MetadataFloat MetadataInteger MetadataSet MetadataString | ||||||||||||||||||||||||||||||||||||||||||||||||||||||||||||||||||||||||||||||
| used by | 
 | ||||||||||||||||||||||||||||||||||||||||||||||||||||||||||||||||||||||||||||||
| attributes | 
 | ||||||||||||||||||||||||||||||||||||||||||||||||||||||||||||||||||||||||||||||
| annotation | 
 | ||||||||||||||||||||||||||||||||||||||||||||||||||||||||||||||||||||||||||||||
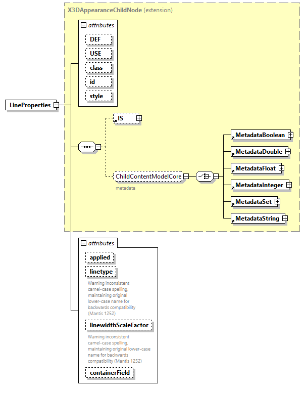
| source | <xs:element name="LineProperties"> <xs:annotation> <xs:appinfo> <xs:attribute name="componentName" type="componentNameChoices" fixed="Shape"/> <xs:attribute name="componentLevel" type="xs:positiveInteger" fixed="2"/> </xs:appinfo> <xs:documentation source="https://www.web3d.org/specifications/X3Dv4/ISO-IEC19775-1v4-IS/Part01/components/shape.html#LineProperties"/> </xs:annotation> <xs:complexType> <xs:complexContent> <xs:extension base="X3DAppearanceChildNode"> <xs:attribute name="applied" type="SFBool" default="true"/> <xs:attribute name="linetype" type="lineTypeValues" default="1"> <xs:annotation> <xs:appinfo> <xs:attribute name="alias" type="xs:string" fixed="lineType"/> </xs:appinfo> <xs:documentation>Warning inconsistent camel-case spelling, maintaining original lower-case name for backwards compatibility (Mantis 1252)</xs:documentation> </xs:annotation> </xs:attribute> <xs:attribute name="linewidthScaleFactor" type="SFFloat" default="0"> <xs:annotation> <xs:appinfo> <xs:attribute name="alias" type="xs:string" fixed="lineWidthScaleFactor"/> </xs:appinfo> <xs:documentation>Warning inconsistent camel-case spelling, maintaining original lower-case name for backwards compatibility (Mantis 1252)</xs:documentation> </xs:annotation> </xs:attribute> <xs:attribute name="containerField" type="xs:NMTOKEN" default="lineProperties"/> </xs:extension> </xs:complexContent> </xs:complexType> </xs:element> | 
| type | SFBool | ||
| properties | 
 | ||
| source | <xs:attribute name="applied" type="SFBool" default="true"/> | 
| type | lineTypeValues | ||||||||||||||||||||||||||||||||||||||||||||||||||||||||||||||||||||||||||||||||||||||
| properties | 
 | ||||||||||||||||||||||||||||||||||||||||||||||||||||||||||||||||||||||||||||||||||||||
| facets | 
 | ||||||||||||||||||||||||||||||||||||||||||||||||||||||||||||||||||||||||||||||||||||||
| annotation | 
 | ||||||||||||||||||||||||||||||||||||||||||||||||||||||||||||||||||||||||||||||||||||||
| source | <xs:attribute name="linetype" type="lineTypeValues" default="1"> <xs:annotation> <xs:appinfo> <xs:attribute name="alias" type="xs:string" fixed="lineType"/> </xs:appinfo> <xs:documentation>Warning inconsistent camel-case spelling, maintaining original lower-case name for backwards compatibility (Mantis 1252)</xs:documentation> </xs:annotation> </xs:attribute> | 
| type | SFFloat | ||||||
| properties | 
 | ||||||
| facets | 
 | ||||||
| annotation | 
 | ||||||
| source | <xs:attribute name="linewidthScaleFactor" type="SFFloat" default="0"> <xs:annotation> <xs:appinfo> <xs:attribute name="alias" type="xs:string" fixed="lineWidthScaleFactor"/> </xs:appinfo> <xs:documentation>Warning inconsistent camel-case spelling, maintaining original lower-case name for backwards compatibility (Mantis 1252)</xs:documentation> </xs:annotation> </xs:attribute> | 
| type | xs:NMTOKEN | ||
| properties | 
 | ||
| source | <xs:attribute name="containerField" type="xs:NMTOKEN" default="lineProperties"/> |