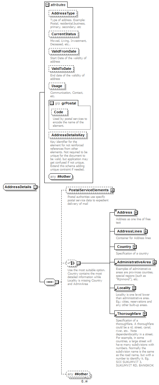
complexType AddressDetails
diagram ogckml22_diagrams/ogckml22_p409.png
namespace urn:oasis:names:tc:ciq:xsdschema:xAL:2.0
children PostalServiceElements Address AddressLines Country AdministrativeArea Locality Thoroughfare
used by
element AddressDetails
attributes
Name  Type  Use  Default  Fixed  Annotation
AddressType          
documentation
Type of address. Example: Postal, residential,business, primary, secondary, etc
CurrentStatus          
documentation
Moved, Living, Investment, Deceased, etc..
ValidFromDate          
documentation
Start Date of the validity of address
ValidToDate          
documentation
End date of the validity of address
Usage          
documentation
Communication, Contact, etc.
Code          
documentation
Used by postal services to encode the name of the element.
AddressDetailsKey          
documentation
Key identifier for the element for not reinforced references from other elements. Not required to be unique for the document to be valid, but application may get confused if not unique. Extend this schema adding unique contraint if needed.
source <complexType name="AddressDetails">
 
<sequence>
   
<element name="PostalServiceElements" minOccurs="0">
     
<annotation>
       
<documentation>Postal authorities use specific postal service data to expedient delivery of mail</documentation>
     
</annotation>
     
<complexType>
       
<sequence>
         
<element name="AddressIdentifier" minOccurs="0" maxOccurs="unbounded">
           
<annotation>
             
<documentation>A unique identifier of an address assigned by postal authorities. Example: DPID in Australia</documentation>
           
</annotation>
           
<complexType mixed="true">
             
<attribute name="IdentifierType">
               
<annotation>
                 
<documentation>Type of identifier. eg. DPID as in Australia</documentation>
               
</annotation>
             
</attribute>
             
<attribute name="Type"/>
             
<attributeGroup ref="grPostal"/>
             
<anyAttribute namespace="##other"/>
           
</complexType>
         
</element>
         
<element name="EndorsementLineCode" minOccurs="0">
           
<annotation>
             
<documentation>Directly affects postal service distribution</documentation>
           
</annotation>
           
<complexType mixed="true">
             
<attribute name="Type">
               
<annotation>
                 
<documentation>Specific to postal service</documentation>
               
</annotation>
             
</attribute>
             
<attributeGroup ref="grPostal"/>
             
<anyAttribute namespace="##other"/>
           
</complexType>
         
</element>
         
<element name="KeyLineCode" minOccurs="0">
           
<annotation>
             
<documentation>Required for some postal services</documentation>
           
</annotation>
           
<complexType mixed="true">
             
<attribute name="Type">
               
<annotation>
                 
<documentation>Specific to postal service</documentation>
               
</annotation>
             
</attribute>
             
<attributeGroup ref="grPostal"/>
             
<anyAttribute namespace="##other"/>
           
</complexType>
         
</element>
         
<element name="Barcode" minOccurs="0">
           
<annotation>
             
<documentation>Required for some postal services</documentation>
           
</annotation>
           
<complexType mixed="true">
             
<attribute name="Type">
               
<annotation>
                 
<documentation>Specific to postal service</documentation>
               
</annotation>
             
</attribute>
             
<attributeGroup ref="grPostal"/>
             
<anyAttribute namespace="##other"/>
           
</complexType>
         
</element>
         
<element name="SortingCode" minOccurs="0">
           
<annotation>
             
<documentation>Used for sorting addresses. Values may for example be CEDEX 16 (France)</documentation>
           
</annotation>
           
<complexType>
             
<attribute name="Type">
               
<annotation>
                 
<documentation>Specific to postal service</documentation>
               
</annotation>
             
</attribute>
             
<attributeGroup ref="grPostal"/>
           
</complexType>
         
</element>
         
<element name="AddressLatitude" minOccurs="0">
           
<annotation>
             
<documentation>Latitude of delivery address</documentation>
           
</annotation>
           
<complexType mixed="true">
             
<attribute name="Type">
               
<annotation>
                 
<documentation>Specific to postal service</documentation>
               
</annotation>
             
</attribute>
             
<attributeGroup ref="grPostal"/>
             
<anyAttribute namespace="##other"/>
           
</complexType>
         
</element>
         
<element name="AddressLatitudeDirection" minOccurs="0">
           
<annotation>
             
<documentation>Latitude direction of delivery address;N = North and S = South</documentation>
           
</annotation>
           
<complexType mixed="true">
             
<annotation>
               
<documentation>Specific to postal service</documentation>
             
</annotation>
             
<attribute name="Type"/>
             
<attributeGroup ref="grPostal"/>
             
<anyAttribute namespace="##other"/>
           
</complexType>
         
</element>
         
<element name="AddressLongitude" minOccurs="0">
           
<annotation>
             
<documentation>Longtitude of delivery address</documentation>
           
</annotation>
           
<complexType mixed="true">
             
<attribute name="Type">
               
<annotation>
                 
<documentation>Specific to postal service</documentation>
               
</annotation>
             
</attribute>
             
<attributeGroup ref="grPostal"/>
             
<anyAttribute namespace="##other"/>
           
</complexType>
         
</element>
         
<element name="AddressLongitudeDirection" minOccurs="0">
           
<annotation>
             
<documentation>Longtitude direction of delivery address;N=North and S=South</documentation>
           
</annotation>
           
<complexType mixed="true">
             
<attribute name="Type">
               
<annotation>
                 
<documentation>Specific to postal service</documentation>
               
</annotation>
             
</attribute>
             
<attributeGroup ref="grPostal"/>
             
<anyAttribute namespace="##other"/>
           
</complexType>
         
</element>
         
<element name="SupplementaryPostalServiceData" minOccurs="0" maxOccurs="unbounded">
           
<annotation>
             
<documentation>any postal service elements not covered by the container can be represented using this element</documentation>
           
</annotation>
           
<complexType mixed="true">
             
<attribute name="Type">
               
<annotation>
                 
<documentation>Specific to postal service</documentation>
               
</annotation>
             
</attribute>
             
<attributeGroup ref="grPostal"/>
             
<anyAttribute namespace="##other"/>
           
</complexType>
         
</element>
         
<any namespace="##other" minOccurs="0" maxOccurs="unbounded"/>
       
</sequence>
       
<attribute name="Type">
         
<annotation>
           
<documentation>USPS, ECMA, UN/PROLIST, etc</documentation>
         
</annotation>
       
</attribute>
       
<anyAttribute namespace="##other"/>
     
</complexType>
   
</element>
   
<choice minOccurs="0">
     
<annotation>
       
<documentation>Use the most suitable option. Country contains the most detailed information while Locality is missing Country and AdminArea</documentation>
     
</annotation>
     
<element name="Address">
       
<annotation>
         
<documentation>Address as one line of free text</documentation>
       
</annotation>
       
<complexType mixed="true">
         
<attribute name="Type">
           
<annotation>
             
<documentation>Postal, residential, corporate, etc</documentation>
           
</annotation>
         
</attribute>
         
<attributeGroup ref="grPostal"/>
         
<anyAttribute namespace="##other"/>
       
</complexType>
     
</element>
     
<element name="AddressLines" type="AddressLinesType">
       
<annotation>
         
<documentation>Container for Address lines</documentation>
       
</annotation>
     
</element>
     
<element name="Country">
       
<annotation>
         
<documentation>Specification of a country</documentation>
       
</annotation>
       
<complexType>
         
<sequence>
           
<element ref="AddressLine" minOccurs="0" maxOccurs="unbounded"/>
           
<element name="CountryNameCode" minOccurs="0" maxOccurs="unbounded">
             
<annotation>
               
<documentation>A country code according to the specified scheme</documentation>
             
</annotation>
             
<complexType mixed="true">
               
<attribute name="Scheme">
                 
<annotation>
                   
<documentation>Country code scheme possible values, but not limited to: iso.3166-2, iso.3166-3 for two and three character country codes.</documentation>
                 
</annotation>
               
</attribute>
               
<attributeGroup ref="grPostal"/>
               
<anyAttribute namespace="##other"/>
             
</complexType>
           
</element>
           
<element ref="CountryName" minOccurs="0" maxOccurs="unbounded"/>
           
<choice minOccurs="0">
             
<element ref="AdministrativeArea"/>
             
<element ref="Locality"/>
             
<element ref="Thoroughfare"/>
           
</choice>
           
<any namespace="##other" minOccurs="0" maxOccurs="unbounded"/>
         
</sequence>
         
<anyAttribute namespace="##other"/>
       
</complexType>
     
</element>
     
<element ref="AdministrativeArea"/>
     
<element ref="Locality"/>
     
<element ref="Thoroughfare"/>
   
</choice>
   
<any namespace="##other" minOccurs="0" maxOccurs="unbounded"/>
 
</sequence>
 
<attribute name="AddressType">
   
<annotation>
     
<documentation>Type of address. Example: Postal, residential,business, primary, secondary, etc</documentation>
   
</annotation>
 
</attribute>
 
<attribute name="CurrentStatus">
   
<annotation>
     
<documentation>Moved, Living, Investment, Deceased, etc..</documentation>
   
</annotation>
 
</attribute>
 
<attribute name="ValidFromDate">
   
<annotation>
     
<documentation>Start Date of the validity of address</documentation>
   
</annotation>
 
</attribute>
 
<attribute name="ValidToDate">
   
<annotation>
     
<documentation>End date of the validity of address</documentation>
   
</annotation>
 
</attribute>
 
<attribute name="Usage">
   
<annotation>
     
<documentation>Communication, Contact, etc.</documentation>
   
</annotation>
 
</attribute>
 
<attributeGroup ref="grPostal"/>
 
<attribute name="AddressDetailsKey">
   
<annotation>
     
<documentation>Key identifier for the element for not reinforced references from other elements. Not required to be unique for the document to be valid, but application may get confused if not unique. Extend this schema adding unique contraint if needed.</documentation>
   
</annotation>
 
</attribute>
 
<anyAttribute namespace="##other"/>
</complexType>

attribute AddressDetails/@AddressType
annotation
documentation
Type of address. Example: Postal, residential,business, primary, secondary, etc
source <attribute name="AddressType">
 
<annotation>
   
<documentation>Type of address. Example: Postal, residential,business, primary, secondary, etc</documentation>
 
</annotation>
</attribute>

attribute AddressDetails/@CurrentStatus
annotation
documentation
Moved, Living, Investment, Deceased, etc..
source <attribute name="CurrentStatus">
 
<annotation>
   
<documentation>Moved, Living, Investment, Deceased, etc..</documentation>
 
</annotation>
</attribute>

attribute AddressDetails/@ValidFromDate
annotation
documentation
Start Date of the validity of address
source <attribute name="ValidFromDate">
 
<annotation>
   
<documentation>Start Date of the validity of address</documentation>
 
</annotation>
</attribute>

attribute AddressDetails/@ValidToDate
annotation
documentation
End date of the validity of address
source <attribute name="ValidToDate">
 
<annotation>
   
<documentation>End date of the validity of address</documentation>
 
</annotation>
</attribute>

attribute AddressDetails/@Usage
annotation
documentation
Communication, Contact, etc.
source <attribute name="Usage">
 
<annotation>
   
<documentation>Communication, Contact, etc.</documentation>
 
</annotation>
</attribute>

attribute AddressDetails/@AddressDetailsKey
annotation
documentation
Key identifier for the element for not reinforced references from other elements. Not required to be unique for the document to be valid, but application may get confused if not unique. Extend this schema adding unique contraint if needed.
source <attribute name="AddressDetailsKey">
 
<annotation>
   
<documentation>Key identifier for the element for not reinforced references from other elements. Not required to be unique for the document to be valid, but application may get confused if not unique. Extend this schema adding unique contraint if needed.</documentation>
 
</annotation>
</attribute>

element AddressDetails/PostalServiceElements
diagram ogckml22_diagrams/ogckml22_p410.png
namespace urn:oasis:names:tc:ciq:xsdschema:xAL:2.0
properties
minOcc 0
maxOcc 1
content complex
children AddressIdentifier EndorsementLineCode KeyLineCode Barcode SortingCode AddressLatitude AddressLatitudeDirection AddressLongitude AddressLongitudeDirection SupplementaryPostalServiceData
attributes
Name  Type  Use  Default  Fixed  Annotation
Type          
documentation
USPS, ECMA, UN/PROLIST, etc
annotation
documentation
Postal authorities use specific postal service data to expedient delivery of mail
source <element name="PostalServiceElements" minOccurs="0">
 
<annotation>
   
<documentation>Postal authorities use specific postal service data to expedient delivery of mail</documentation>
 
</annotation>
 
<complexType>
   
<sequence>
     
<element name="AddressIdentifier" minOccurs="0" maxOccurs="unbounded">
       
<annotation>
         
<documentation>A unique identifier of an address assigned by postal authorities. Example: DPID in Australia</documentation>
       
</annotation>
       
<complexType mixed="true">
         
<attribute name="IdentifierType">
           
<annotation>
             
<documentation>Type of identifier. eg. DPID as in Australia</documentation>
           
</annotation>
         
</attribute>
         
<attribute name="Type"/>
         
<attributeGroup ref="grPostal"/>
         
<anyAttribute namespace="##other"/>
       
</complexType>
     
</element>
     
<element name="EndorsementLineCode" minOccurs="0">
       
<annotation>
         
<documentation>Directly affects postal service distribution</documentation>
       
</annotation>
       
<complexType mixed="true">
         
<attribute name="Type">
           
<annotation>
             
<documentation>Specific to postal service</documentation>
           
</annotation>
         
</attribute>
         
<attributeGroup ref="grPostal"/>
         
<anyAttribute namespace="##other"/>
       
</complexType>
     
</element>
     
<element name="KeyLineCode" minOccurs="0">
       
<annotation>
         
<documentation>Required for some postal services</documentation>
       
</annotation>
       
<complexType mixed="true">
         
<attribute name="Type">
           
<annotation>
             
<documentation>Specific to postal service</documentation>
           
</annotation>
         
</attribute>
         
<attributeGroup ref="grPostal"/>
         
<anyAttribute namespace="##other"/>
       
</complexType>
     
</element>
     
<element name="Barcode" minOccurs="0">
       
<annotation>
         
<documentation>Required for some postal services</documentation>
       
</annotation>
       
<complexType mixed="true">
         
<attribute name="Type">
           
<annotation>
             
<documentation>Specific to postal service</documentation>
           
</annotation>
         
</attribute>
         
<attributeGroup ref="grPostal"/>
         
<anyAttribute namespace="##other"/>
       
</complexType>
     
</element>
     
<element name="SortingCode" minOccurs="0">
       
<annotation>
         
<documentation>Used for sorting addresses. Values may for example be CEDEX 16 (France)</documentation>
       
</annotation>
       
<complexType>
         
<attribute name="Type">
           
<annotation>
             
<documentation>Specific to postal service</documentation>
           
</annotation>
         
</attribute>
         
<attributeGroup ref="grPostal"/>
       
</complexType>
     
</element>
     
<element name="AddressLatitude" minOccurs="0">
       
<annotation>
         
<documentation>Latitude of delivery address</documentation>
       
</annotation>
       
<complexType mixed="true">
         
<attribute name="Type">
           
<annotation>
             
<documentation>Specific to postal service</documentation>
           
</annotation>
         
</attribute>
         
<attributeGroup ref="grPostal"/>
         
<anyAttribute namespace="##other"/>
       
</complexType>
     
</element>
     
<element name="AddressLatitudeDirection" minOccurs="0">
       
<annotation>
         
<documentation>Latitude direction of delivery address;N = North and S = South</documentation>
       
</annotation>
       
<complexType mixed="true">
         
<annotation>
           
<documentation>Specific to postal service</documentation>
         
</annotation>
         
<attribute name="Type"/>
         
<attributeGroup ref="grPostal"/>
         
<anyAttribute namespace="##other"/>
       
</complexType>
     
</element>
     
<element name="AddressLongitude" minOccurs="0">
       
<annotation>
         
<documentation>Longtitude of delivery address</documentation>
       
</annotation>
       
<complexType mixed="true">
         
<attribute name="Type">
           
<annotation>
             
<documentation>Specific to postal service</documentation>
           
</annotation>
         
</attribute>
         
<attributeGroup ref="grPostal"/>
         
<anyAttribute namespace="##other"/>
       
</complexType>
     
</element>
     
<element name="AddressLongitudeDirection" minOccurs="0">
       
<annotation>
         
<documentation>Longtitude direction of delivery address;N=North and S=South</documentation>
       
</annotation>
       
<complexType mixed="true">
         
<attribute name="Type">
           
<annotation>
             
<documentation>Specific to postal service</documentation>
           
</annotation>
         
</attribute>
         
<attributeGroup ref="grPostal"/>
         
<anyAttribute namespace="##other"/>
       
</complexType>
     
</element>
     
<element name="SupplementaryPostalServiceData" minOccurs="0" maxOccurs="unbounded">
       
<annotation>
         
<documentation>any postal service elements not covered by the container can be represented using this element</documentation>
       
</annotation>
       
<complexType mixed="true">
         
<attribute name="Type">
           
<annotation>
             
<documentation>Specific to postal service</documentation>
           
</annotation>
         
</attribute>
         
<attributeGroup ref="grPostal"/>
         
<anyAttribute namespace="##other"/>
       
</complexType>
     
</element>
     
<any namespace="##other" minOccurs="0" maxOccurs="unbounded"/>
   
</sequence>
   
<attribute name="Type">
     
<annotation>
       
<documentation>USPS, ECMA, UN/PROLIST, etc</documentation>
     
</annotation>
   
</attribute>
   
<anyAttribute namespace="##other"/>
 
</complexType>
</element>

attribute AddressDetails/PostalServiceElements/@Type
annotation
documentation
USPS, ECMA, UN/PROLIST, etc
source <attribute name="Type">
 
<annotation>
   
<documentation>USPS, ECMA, UN/PROLIST, etc</documentation>
 
</annotation>
</attribute>

element AddressDetails/PostalServiceElements/AddressIdentifier
diagram ogckml22_diagrams/ogckml22_p411.png
namespace urn:oasis:names:tc:ciq:xsdschema:xAL:2.0
properties
minOcc 0
maxOcc unbounded
content complex
mixed true
attributes
Name  Type  Use  Default  Fixed  Annotation
IdentifierType          
documentation
Type of identifier. eg. DPID as in Australia
Type          
Code          
documentation
Used by postal services to encode the name of the element.
annotation
documentation
A unique identifier of an address assigned by postal authorities. Example: DPID in Australia
source <element name="AddressIdentifier" minOccurs="0" maxOccurs="unbounded">
 
<annotation>
   
<documentation>A unique identifier of an address assigned by postal authorities. Example: DPID in Australia</documentation>
 
</annotation>
 
<complexType mixed="true">
   
<attribute name="IdentifierType">
     
<annotation>
       
<documentation>Type of identifier. eg. DPID as in Australia</documentation>
     
</annotation>
   
</attribute>
   
<attribute name="Type"/>
   
<attributeGroup ref="grPostal"/>
   
<anyAttribute namespace="##other"/>
 
</complexType>
</element>

attribute AddressDetails/PostalServiceElements/AddressIdentifier/@IdentifierType
annotation
documentation
Type of identifier. eg. DPID as in Australia
source <attribute name="IdentifierType">
 
<annotation>
   
<documentation>Type of identifier. eg. DPID as in Australia</documentation>
 
</annotation>
</attribute>

attribute AddressDetails/PostalServiceElements/AddressIdentifier/@Type
source <attribute name="Type"/>

element AddressDetails/PostalServiceElements/EndorsementLineCode
diagram ogckml22_diagrams/ogckml22_p412.png
namespace urn:oasis:names:tc:ciq:xsdschema:xAL:2.0
properties
minOcc 0
maxOcc 1
content complex
mixed true
attributes
Name  Type  Use  Default  Fixed  Annotation
Type          
documentation
Specific to postal service
Code          
documentation
Used by postal services to encode the name of the element.
annotation
documentation
Directly affects postal service distribution
source <element name="EndorsementLineCode" minOccurs="0">
 
<annotation>
   
<documentation>Directly affects postal service distribution</documentation>
 
</annotation>
 
<complexType mixed="true">
   
<attribute name="Type">
     
<annotation>
       
<documentation>Specific to postal service</documentation>
     
</annotation>
   
</attribute>
   
<attributeGroup ref="grPostal"/>
   
<anyAttribute namespace="##other"/>
 
</complexType>
</element>

attribute AddressDetails/PostalServiceElements/EndorsementLineCode/@Type
annotation
documentation
Specific to postal service
source <attribute name="Type">
 
<annotation>
   
<documentation>Specific to postal service</documentation>
 
</annotation>
</attribute>

element AddressDetails/PostalServiceElements/KeyLineCode
diagram ogckml22_diagrams/ogckml22_p413.png
namespace urn:oasis:names:tc:ciq:xsdschema:xAL:2.0
properties
minOcc 0
maxOcc 1
content complex
mixed true
attributes
Name  Type  Use  Default  Fixed  Annotation
Type          
documentation
Specific to postal service
Code          
documentation
Used by postal services to encode the name of the element.
annotation
documentation
Required for some postal services
source <element name="KeyLineCode" minOccurs="0">
 
<annotation>
   
<documentation>Required for some postal services</documentation>
 
</annotation>
 
<complexType mixed="true">
   
<attribute name="Type">
     
<annotation>
       
<documentation>Specific to postal service</documentation>
     
</annotation>
   
</attribute>
   
<attributeGroup ref="grPostal"/>
   
<anyAttribute namespace="##other"/>
 
</complexType>
</element>

attribute AddressDetails/PostalServiceElements/KeyLineCode/@Type
annotation
documentation
Specific to postal service
source <attribute name="Type">
 
<annotation>
   
<documentation>Specific to postal service</documentation>
 
</annotation>
</attribute>

element AddressDetails/PostalServiceElements/Barcode
diagram ogckml22_diagrams/ogckml22_p414.png
namespace urn:oasis:names:tc:ciq:xsdschema:xAL:2.0
properties
minOcc 0
maxOcc 1
content complex
mixed true
attributes
Name  Type  Use  Default  Fixed  Annotation
Type          
documentation
Specific to postal service
Code          
documentation
Used by postal services to encode the name of the element.
annotation
documentation
Required for some postal services
source <element name="Barcode" minOccurs="0">
 
<annotation>
   
<documentation>Required for some postal services</documentation>
 
</annotation>
 
<complexType mixed="true">
   
<attribute name="Type">
     
<annotation>
       
<documentation>Specific to postal service</documentation>
     
</annotation>
   
</attribute>
   
<attributeGroup ref="grPostal"/>
   
<anyAttribute namespace="##other"/>
 
</complexType>
</element>

attribute AddressDetails/PostalServiceElements/Barcode/@Type
annotation
documentation
Specific to postal service
source <attribute name="Type">
 
<annotation>
   
<documentation>Specific to postal service</documentation>
 
</annotation>
</attribute>

element AddressDetails/PostalServiceElements/SortingCode
diagram ogckml22_diagrams/ogckml22_p415.png
namespace urn:oasis:names:tc:ciq:xsdschema:xAL:2.0
properties
minOcc 0
maxOcc 1
content complex
attributes
Name  Type  Use  Default  Fixed  Annotation
Type          
documentation
Specific to postal service
Code          
documentation
Used by postal services to encode the name of the element.
annotation
documentation
Used for sorting addresses. Values may for example be CEDEX 16 (France)
source <element name="SortingCode" minOccurs="0">
 
<annotation>
   
<documentation>Used for sorting addresses. Values may for example be CEDEX 16 (France)</documentation>
 
</annotation>
 
<complexType>
   
<attribute name="Type">
     
<annotation>
       
<documentation>Specific to postal service</documentation>
     
</annotation>
   
</attribute>
   
<attributeGroup ref="grPostal"/>
 
</complexType>
</element>

attribute AddressDetails/PostalServiceElements/SortingCode/@Type
annotation
documentation
Specific to postal service
source <attribute name="Type">
 
<annotation>
   
<documentation>Specific to postal service</documentation>
 
</annotation>
</attribute>

element AddressDetails/PostalServiceElements/AddressLatitude
diagram ogckml22_diagrams/ogckml22_p416.png
namespace urn:oasis:names:tc:ciq:xsdschema:xAL:2.0
properties
minOcc 0
maxOcc 1
content complex
mixed true
attributes
Name  Type  Use  Default  Fixed  Annotation
Type          
documentation
Specific to postal service
Code          
documentation
Used by postal services to encode the name of the element.
annotation
documentation
Latitude of delivery address
source <element name="AddressLatitude" minOccurs="0">
 
<annotation>
   
<documentation>Latitude of delivery address</documentation>
 
</annotation>
 
<complexType mixed="true">
   
<attribute name="Type">
     
<annotation>
       
<documentation>Specific to postal service</documentation>
     
</annotation>
   
</attribute>
   
<attributeGroup ref="grPostal"/>
   
<anyAttribute namespace="##other"/>
 
</complexType>
</element>

attribute AddressDetails/PostalServiceElements/AddressLatitude/@Type
annotation
documentation
Specific to postal service
source <attribute name="Type">
 
<annotation>
   
<documentation>Specific to postal service</documentation>
 
</annotation>
</attribute>

element AddressDetails/PostalServiceElements/AddressLatitudeDirection
diagram ogckml22_diagrams/ogckml22_p417.png
namespace urn:oasis:names:tc:ciq:xsdschema:xAL:2.0
properties
minOcc 0
maxOcc 1
content complex
mixed true
attributes
Name  Type  Use  Default  Fixed  Annotation
Type          
Code          
documentation
Used by postal services to encode the name of the element.
annotation
documentation
Latitude direction of delivery address;N = North and S = South
source <element name="AddressLatitudeDirection" minOccurs="0">
 
<annotation>
   
<documentation>Latitude direction of delivery address;N = North and S = South</documentation>
 
</annotation>
 
<complexType mixed="true">
   
<annotation>
     
<documentation>Specific to postal service</documentation>
   
</annotation>
   
<attribute name="Type"/>
   
<attributeGroup ref="grPostal"/>
   
<anyAttribute namespace="##other"/>
 
</complexType>
</element>

attribute AddressDetails/PostalServiceElements/AddressLatitudeDirection/@Type
source <attribute name="Type"/>

element AddressDetails/PostalServiceElements/AddressLongitude
diagram ogckml22_diagrams/ogckml22_p418.png
namespace urn:oasis:names:tc:ciq:xsdschema:xAL:2.0
properties
minOcc 0
maxOcc 1
content complex
mixed true
attributes
Name  Type  Use  Default  Fixed  Annotation
Type          
documentation
Specific to postal service
Code          
documentation
Used by postal services to encode the name of the element.
annotation
documentation
Longtitude of delivery address
source <element name="AddressLongitude" minOccurs="0">
 
<annotation>
   
<documentation>Longtitude of delivery address</documentation>
 
</annotation>
 
<complexType mixed="true">
   
<attribute name="Type">
     
<annotation>
       
<documentation>Specific to postal service</documentation>
     
</annotation>
   
</attribute>
   
<attributeGroup ref="grPostal"/>
   
<anyAttribute namespace="##other"/>
 
</complexType>
</element>

attribute AddressDetails/PostalServiceElements/AddressLongitude/@Type
annotation
documentation
Specific to postal service
source <attribute name="Type">
 
<annotation>
   
<documentation>Specific to postal service</documentation>
 
</annotation>
</attribute>

element AddressDetails/PostalServiceElements/AddressLongitudeDirection
diagram ogckml22_diagrams/ogckml22_p419.png
namespace urn:oasis:names:tc:ciq:xsdschema:xAL:2.0
properties
minOcc 0
maxOcc 1
content complex
mixed true
attributes
Name  Type  Use  Default  Fixed  Annotation
Type          
documentation
Specific to postal service
Code          
documentation
Used by postal services to encode the name of the element.
annotation
documentation
Longtitude direction of delivery address;N=North and S=South
source <element name="AddressLongitudeDirection" minOccurs="0">
 
<annotation>
   
<documentation>Longtitude direction of delivery address;N=North and S=South</documentation>
 
</annotation>
 
<complexType mixed="true">
   
<attribute name="Type">
     
<annotation>
       
<documentation>Specific to postal service</documentation>
     
</annotation>
   
</attribute>
   
<attributeGroup ref="grPostal"/>
   
<anyAttribute namespace="##other"/>
 
</complexType>
</element>

attribute AddressDetails/PostalServiceElements/AddressLongitudeDirection/@Type
annotation
documentation
Specific to postal service
source <attribute name="Type">
 
<annotation>
   
<documentation>Specific to postal service</documentation>
 
</annotation>
</attribute>

element AddressDetails/PostalServiceElements/SupplementaryPostalServiceData
diagram ogckml22_diagrams/ogckml22_p420.png
namespace urn:oasis:names:tc:ciq:xsdschema:xAL:2.0
properties
minOcc 0
maxOcc unbounded
content complex
mixed true
attributes
Name  Type  Use  Default  Fixed  Annotation
Type          
documentation
Specific to postal service
Code          
documentation
Used by postal services to encode the name of the element.
annotation
documentation
any postal service elements not covered by the container can be represented using this element
source <element name="SupplementaryPostalServiceData" minOccurs="0" maxOccurs="unbounded">
 
<annotation>
   
<documentation>any postal service elements not covered by the container can be represented using this element</documentation>
 
</annotation>
 
<complexType mixed="true">
   
<attribute name="Type">
     
<annotation>
       
<documentation>Specific to postal service</documentation>
     
</annotation>
   
</attribute>
   
<attributeGroup ref="grPostal"/>
   
<anyAttribute namespace="##other"/>
 
</complexType>
</element>

attribute AddressDetails/PostalServiceElements/SupplementaryPostalServiceData/@Type
annotation
documentation
Specific to postal service
source <attribute name="Type">
 
<annotation>
   
<documentation>Specific to postal service</documentation>
 
</annotation>
</attribute>

element AddressDetails/Address
diagram ogckml22_diagrams/ogckml22_p421.png
namespace urn:oasis:names:tc:ciq:xsdschema:xAL:2.0
properties
content complex
mixed true
attributes
Name  Type  Use  Default  Fixed  Annotation
Type          
documentation
Postal, residential, corporate, etc
Code          
documentation
Used by postal services to encode the name of the element.
annotation
documentation
Address as one line of free text
source <element name="Address">
 
<annotation>
   
<documentation>Address as one line of free text</documentation>
 
</annotation>
 
<complexType mixed="true">
   
<attribute name="Type">
     
<annotation>
       
<documentation>Postal, residential, corporate, etc</documentation>
     
</annotation>
   
</attribute>
   
<attributeGroup ref="grPostal"/>
   
<anyAttribute namespace="##other"/>
 
</complexType>
</element>

attribute AddressDetails/Address/@Type
annotation
documentation
Postal, residential, corporate, etc
source <attribute name="Type">
 
<annotation>
   
<documentation>Postal, residential, corporate, etc</documentation>
 
</annotation>
</attribute>

element AddressDetails/AddressLines
diagram ogckml22_diagrams/ogckml22_p422.png
namespace urn:oasis:names:tc:ciq:xsdschema:xAL:2.0
type AddressLinesType
properties
content complex
children AddressLine
attributes
Name  Type  Use  Default  Fixed  Annotation
annotation
documentation
Container for Address lines
source <element name="AddressLines" type="AddressLinesType">
 
<annotation>
   
<documentation>Container for Address lines</documentation>
 
</annotation>
</element>

element AddressDetails/Country
diagram ogckml22_diagrams/ogckml22_p423.png
namespace urn:oasis:names:tc:ciq:xsdschema:xAL:2.0
properties
content complex
children AddressLine CountryNameCode CountryName AdministrativeArea Locality Thoroughfare
attributes
Name  Type  Use  Default  Fixed  Annotation
annotation
documentation
Specification of a country
source <element name="Country">
 
<annotation>
   
<documentation>Specification of a country</documentation>
 
</annotation>
 
<complexType>
   
<sequence>
     
<element ref="AddressLine" minOccurs="0" maxOccurs="unbounded"/>
     
<element name="CountryNameCode" minOccurs="0" maxOccurs="unbounded">
       
<annotation>
         
<documentation>A country code according to the specified scheme</documentation>
       
</annotation>
       
<complexType mixed="true">
         
<attribute name="Scheme">
           
<annotation>
             
<documentation>Country code scheme possible values, but not limited to: iso.3166-2, iso.3166-3 for two and three character country codes.</documentation>
           
</annotation>
         
</attribute>
         
<attributeGroup ref="grPostal"/>
         
<anyAttribute namespace="##other"/>
       
</complexType>
     
</element>
     
<element ref="CountryName" minOccurs="0" maxOccurs="unbounded"/>
     
<choice minOccurs="0">
       
<element ref="AdministrativeArea"/>
       
<element ref="Locality"/>
       
<element ref="Thoroughfare"/>
     
</choice>
     
<any namespace="##other" minOccurs="0" maxOccurs="unbounded"/>
   
</sequence>
   
<anyAttribute namespace="##other"/>
 
</complexType>
</element>

element AddressDetails/Country/CountryNameCode
diagram ogckml22_diagrams/ogckml22_p424.png
namespace urn:oasis:names:tc:ciq:xsdschema:xAL:2.0
properties
minOcc 0
maxOcc unbounded
content complex
mixed true
attributes
Name  Type  Use  Default  Fixed  Annotation
Scheme          
documentation
Country code scheme possible values, but not limited to: iso.3166-2, iso.3166-3 for two and three character country codes.
Code          
documentation
Used by postal services to encode the name of the element.
annotation
documentation
A country code according to the specified scheme
source <element name="CountryNameCode" minOccurs="0" maxOccurs="unbounded">
 
<annotation>
   
<documentation>A country code according to the specified scheme</documentation>
 
</annotation>
 
<complexType mixed="true">
   
<attribute name="Scheme">
     
<annotation>
       
<documentation>Country code scheme possible values, but not limited to: iso.3166-2, iso.3166-3 for two and three character country codes.</documentation>
     
</annotation>
   
</attribute>
   
<attributeGroup ref="grPostal"/>
   
<anyAttribute namespace="##other"/>
 
</complexType>
</element>

attribute AddressDetails/Country/CountryNameCode/@Scheme
annotation
documentation
Country code scheme possible values, but not limited to: iso.3166-2, iso.3166-3 for two and three character country codes.
source <attribute name="Scheme">
 
<annotation>
   
<documentation>Country code scheme possible values, but not limited to: iso.3166-2, iso.3166-3 for two and three character country codes.</documentation>
 
</annotation>
</attribute>


XML Schema documentation generated by XMLSpy Schema Editor http://www.altova.com/xmlspy