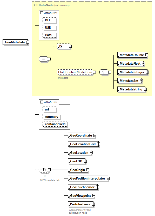
element GeoMetadata
diagram x3d-3.0_diagrams/x3d-3.0_p45.png
type extension of X3DInfoNode
properties
content complex
children IS MetadataDouble MetadataFloat MetadataInteger MetadataSet MetadataString GeoCoordinate GeoElevationGrid GeoLocation GeoLOD GeoOrigin GeoPositionInterpolator GeoTouchSensor GeoViewpoint ProtoInstance
used by
groups ChildContentModelGeoSpatial LoadSensorChildContentModel
attributes
Name  Type  Use  Default  Fixed  Annotation
DEF  xs:ID        
appinfo

DEF defines a unique ID name for each node, referenceable by other nodes.
USE  xs:IDREF        
appinfo

USE means reuse an already DEF-ed node ID, excluding all child nodes and all other attributes (except for containerField, which can have a different value).
class  xs:NMTOKENS        
appinfo

The class attribute is a space-separated list of classes, reserved for use by Cascading Style Sheets (CSS) and XML stylesheets.
url  MFString        
appinfo
<xs:attribute name="componentName" type="componentNameChoices" fixed="Networking"/>
<xs:attribute name="componentLevel" type="xs:positiveInteger" fixed="4"/>
summary  MFString        
containerField  containerFieldChoicesX3DUrlObject    children    
annotation
appinfo
<xs:element name="data" type="MFNode" fixed="inputOutputField" default="X3DNode"/>
<xs:attribute name="additionalInterface" type="xs:string" default="X3DUrlObject"/>
<xs:attribute name="componentName" type="componentNameChoices" fixed="Geospatial"/>
<xs:attribute name="componentLevel" type="xs:positiveInteger" fixed="1"/>
source <xs:element name="GeoMetadata">
 
<xs:annotation>
   
<xs:appinfo>
     
<xs:element name="data" type="MFNode" fixed="inputOutputField" default="X3DNode"/>
     
<xs:attribute name="additionalInterface" type="xs:string" default="X3DUrlObject"/>
     
<xs:attribute name="componentName" type="componentNameChoices" fixed="Geospatial"/>
     
<xs:attribute name="componentLevel" type="xs:positiveInteger" fixed="1"/>
   
</xs:appinfo>
   
<xs:documentation source="https://www.web3d.org/documents/specifications/19775-1/V3.3/Part01/components/geodata.html#GeoMetadata"/>
 
</xs:annotation>
 
<xs:complexType>
   
<xs:complexContent>
     
<xs:extension base="X3DInfoNode">
       
<xs:choice minOccurs="0" maxOccurs="unbounded">
         
<xs:annotation>
           
<xs:documentation>MFNode data field</xs:documentation>
         
</xs:annotation>
         
<xs:element ref="GeoCoordinate"/>
         
<xs:element ref="GeoElevationGrid"/>
         
<xs:element ref="GeoLocation"/>
         
<xs:element ref="GeoLOD"/>
         
<!-- <xs:element ref="GeoMetadata"/> excluded since does not make sense for a GeoMetadata node to pertain to another GeoMetadata node -->
         
<xs:element ref="GeoOrigin"/>
         
<xs:element ref="GeoPositionInterpolator"/>
         
<!-- GeoProximitySensor in X3D version 3.2 -->
         
<xs:element ref="GeoTouchSensor"/>
         
<!-- GeoTransform in X3D version 3.2 -->
         
<xs:element ref="GeoViewpoint"/>
         
<xs:element ref="ProtoInstance">
           
<xs:annotation>
             
<xs:documentation>Appropriately typed substitution node</xs:documentation>
           
</xs:annotation>
         
</xs:element>
       
</xs:choice>
       
<xs:attribute name="url" type="MFString">
         
<xs:annotation>
           
<xs:appinfo>
             
<xs:attribute name="componentName" type="componentNameChoices" fixed="Networking"/>
             
<xs:attribute name="componentLevel" type="xs:positiveInteger" fixed="4"/>
           
</xs:appinfo>
         
</xs:annotation>
       
</xs:attribute>
       
<xs:attribute name="summary" type="MFString"/>
       
<xs:attribute name="containerField" type="containerFieldChoicesX3DUrlObject" default="children"/>
     
</xs:extension>
     
<!-- 'data' field is MFNode reference array to pertinent GeoSpatial nodes affected by this GeoMetadata node, empty array refers to entire scene -->
     
<!-- TODO when specification is revised:
<xs:attribute name="title" type="SFString"/>
<xs:attribute name="description" type="SFString"/>
<xs:attribute name="coordinateSystem" type="SFString"/>
<xs:attribute name="horizontalDatum" type="SFString"/>
<xs:attribute name="verticalDatum" type="SFString"/>
<xs:attribute name="ellipsoid" type="SFString"/>
<xs:attribute name="extent" type="SFString"/>
<xs:attribute name="resolution" type="SFString"/>
<xs:attribute name="originator" type="SFString"/>
<xs:attribute name="copyright" type="SFString"/>
<xs:attribute name="date" type="SFString"/>
<xs:attribute name="metadataFormat" type="SFString"/>
<xs:attribute name="dataUrl" type="SFString"/>
<xs:attribute name="dataFormat" type="SFString"/>
--
>
   
</xs:complexContent>
 
</xs:complexType>
</xs:element>

attribute GeoMetadata/@url
type MFString
annotation
appinfo
<xs:attribute name="componentName" type="componentNameChoices" fixed="Networking"/>
<xs:attribute name="componentLevel" type="xs:positiveInteger" fixed="4"/>
source <xs:attribute name="url" type="MFString">
 
<xs:annotation>
   
<xs:appinfo>
     
<xs:attribute name="componentName" type="componentNameChoices" fixed="Networking"/>
     
<xs:attribute name="componentLevel" type="xs:positiveInteger" fixed="4"/>
   
</xs:appinfo>
 
</xs:annotation>
</xs:attribute>

attribute GeoMetadata/@summary
type MFString
source <xs:attribute name="summary" type="MFString"/>

attribute GeoMetadata/@containerField
type containerFieldChoicesX3DUrlObject
properties
default children
facets
Kind Value Annotation
enumeration children
appinfo
parent node has abstract type X3DGroupingNode
enumeration watchList
appinfo
parent node is LoadSensor
source <xs:attribute name="containerField" type="containerFieldChoicesX3DUrlObject" default="children"/>


XML Schema documentation generated by XMLSpy Schema Editor http://www.altova.com/xmlspy