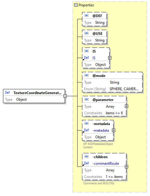
Schema definition TextureCoordinateGenerator
diagram x3d-3.3-JSONSchema_diagrams/x3d-3.3-JSONSchema_p3128.png
location C:\x3d-code\www.web3d.org\specifications\x3d-3.3-JSONSchema.json
type Object
properties
Name   Occurrence
@DEF   Optional
@USE   Optional
IS   Optional
@mode   Optional
@parameter   Optional
-metadata   Optional
-children   Optional
used by -allNodes > array items [0]+ / Schema / TextureCoordinateGenerator
-texCoord / TextureCoordinateGenerator
-texCoordNurbs / TextureCoordinateGenerator
-texCoords2D > array items [0]+ / Schema / TextureCoordinateGenerator
source code "TextureCoordinateGenerator": {
    "type": "object",
    "properties": {
        "@DEF": {
            "type": "string"
        },
        "@USE": {
            "type": "string"
        },
        "IS": {
            "$ref": "#/definitions/IS"
        },
        "@mode": {
            "type": "string",
            "enum": [
                "SPHERE",
                "CAMERASPACENORMAL",
                "CAMERASPACEPOSITION",
                "CAMERASPACEREFLECTIONVECTOR",
                "SPHERE-LOCAL",
                "COORD",
                "COORD-EYE",
                "NOISE",
                "NOISE-EYE",
                "SPHERE-REFLECT",
                "SPHERE-REFLECT-LOCAL"
            ],
            "default": "SPHERE"
        },
        "@parameter": {
            "type": "array",
            "maxItems": 6,
            "items": {
                "type": "number"
            }
        },
        "-metadata": {
            "$ref": "#/definitions/-metadata"
        },
        "-children": {
            "$ref": "#/definitions/-commentRoute"
        }
    },
    "additionalProperties": false
}

Property TextureCoordinateGenerator / @DEF
diagram x3d-3.3-JSONSchema_diagrams/x3d-3.3-JSONSchema_p3129.png
property details
Occurrence  Optional
type String
source code "@DEF": {
    "type": "string"
}

Property TextureCoordinateGenerator / @USE
diagram x3d-3.3-JSONSchema_diagrams/x3d-3.3-JSONSchema_p3130.png
property details
Occurrence  Optional
type String
source code "@USE": {
    "type": "string"
}

Property TextureCoordinateGenerator / IS
diagram x3d-3.3-JSONSchema_diagrams/x3d-3.3-JSONSchema_p3131.png
property details
Occurrence  Optional
reference IS
source code "IS": {
    "$ref": "#/definitions/IS"
}

Property TextureCoordinateGenerator / @mode
diagram x3d-3.3-JSONSchema_diagrams/x3d-3.3-JSONSchema_p3132.png
property details
Occurrence  Optional
schema details
Default  "SPHERE"
type String
enumerations
Type   Value
string   SPHERE
string   CAMERASPACENORMAL
string   CAMERASPACEPOSITION
string   CAMERASPACEREFLECTIONVECTOR
string   SPHERE-LOCAL
string   COORD
string   COORD-EYE
string   NOISE
string   NOISE-EYE
string   SPHERE-REFLECT
string   SPHERE-REFLECT-LOCAL
source code "@mode": {
    "type": "string",
    "enum": [
        "SPHERE",
        "CAMERASPACENORMAL",
        "CAMERASPACEPOSITION",
        "CAMERASPACEREFLECTIONVECTOR",
        "SPHERE-LOCAL",
        "COORD",
        "COORD-EYE",
        "NOISE",
        "NOISE-EYE",
        "SPHERE-REFLECT",
        "SPHERE-REFLECT-LOCAL"
    ],
    "default": "SPHERE"
}

Property TextureCoordinateGenerator / @parameter
diagram x3d-3.3-JSONSchema_diagrams/x3d-3.3-JSONSchema_p3133.png
property details
Occurrence  Optional
type Array
array constraints
Max Items  6
array items
[0]+  Schema
source code "@parameter": {
    "type": "array",
    "maxItems": 6,
    "items": {
        "type": "number"
    }
}

Array item wildcard TextureCoordinateGenerator / @parameter > array items [0]+ / Schema
diagram x3d-3.3-JSONSchema_diagrams/x3d-3.3-JSONSchema_p3134.png
type Numeric
source code {
    "type": "number"
}

Property TextureCoordinateGenerator / -metadata
diagram x3d-3.3-JSONSchema_diagrams/x3d-3.3-JSONSchema_p3135.png
property details
Occurrence  Optional
reference -metadata
source code "-metadata": {
    "$ref": "#/definitions/-metadata"
}

Property TextureCoordinateGenerator / -children
diagram x3d-3.3-JSONSchema_diagrams/x3d-3.3-JSONSchema_p3136.png
property details
Occurrence  Optional
reference -commentRoute
source code "-children": {
    "$ref": "#/definitions/-commentRoute"
}


JSON Schema documentation generated by XMLSpy JSON Schema Editor http://www.altova.com/xmlspy/json-schema-editor.html