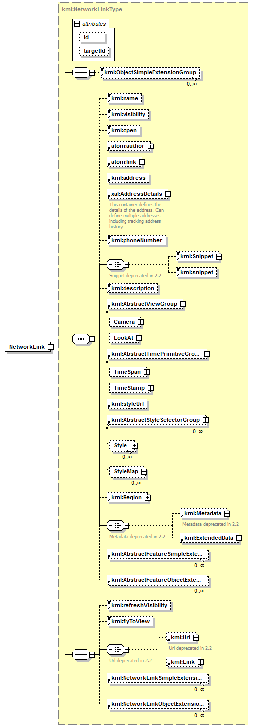
element NetworkLink
diagram ogckml22_diagrams/ogckml22_p161.png
namespace http://www.opengis.net/kml/2.2
type kml:NetworkLinkType
substitution group kml:AbstractFeatureGroup
properties
content complex
children kml:ObjectSimpleExtensionGroup kml:name kml:visibility kml:open atom:author atom:link kml:address AddressDetails kml:phoneNumber kml:Snippet kml:snippet kml:description kml:AbstractViewGroup kml:AbstractTimePrimitiveGroup kml:styleUrl kml:AbstractStyleSelectorGroup kml:Region kml:Metadata kml:ExtendedData kml:AbstractFeatureSimpleExtensionGroup kml:AbstractFeatureObjectExtensionGroup kml:refreshVisibility kml:flyToView kml:Url kml:Link kml:NetworkLinkSimpleExtensionGroup kml:NetworkLinkObjectExtensionGroup
attributes
Name  Type  Use  Default  Fixed  Annotation
id  ID  optional      
targetId  NCName  optional      
source <element name="NetworkLink" type="kml:NetworkLinkType" substitutionGroup="kml:AbstractFeatureGroup"/>


XML Schema documentation generated by XMLSpy Schema Editor http://www.altova.com/xmlspy