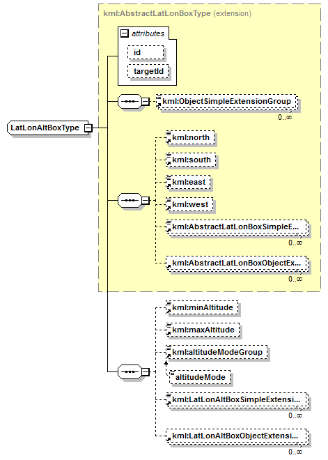
complexType LatLonAltBoxType
diagram ogckml22_diagrams/ogckml22_p300.png
namespace http://www.opengis.net/kml/2.2
type extension of kml:AbstractLatLonBoxType
properties
base kml:AbstractLatLonBoxType
final #all
children kml:ObjectSimpleExtensionGroup kml:north kml:south kml:east kml:west kml:AbstractLatLonBoxSimpleExtensionGroup kml:AbstractLatLonBoxObjectExtensionGroup kml:minAltitude kml:maxAltitude kml:altitudeModeGroup kml:LatLonAltBoxSimpleExtensionGroup kml:LatLonAltBoxObjectExtensionGroup
used by
element LatLonAltBox
attributes
Name  Type  Use  Default  Fixed  Annotation
id  ID  optional      
targetId  NCName  optional      
source <complexType name="LatLonAltBoxType" final="#all">
 
<complexContent>
   
<extension base="kml:AbstractLatLonBoxType">
     
<sequence>
       
<element ref="kml:minAltitude" minOccurs="0"/>
       
<element ref="kml:maxAltitude" minOccurs="0"/>
       
<element ref="kml:altitudeModeGroup" minOccurs="0"/>
       
<element ref="kml:LatLonAltBoxSimpleExtensionGroup" minOccurs="0" maxOccurs="unbounded"/>
       
<element ref="kml:LatLonAltBoxObjectExtensionGroup" minOccurs="0" maxOccurs="unbounded"/>
     
</sequence>
   
</extension>
 
</complexContent>
</complexType>


XML Schema documentation generated by XMLSpy Schema Editor http://www.altova.com/xmlspy